行動WiMAX完全剖析

Virtual PHY加速802.16e通訊協定開發

作者: 葉哲芳 / 蘇盟凱 / 賴宏俊
2009 年 10 月 04 日
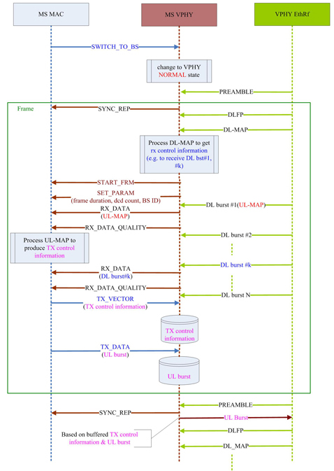
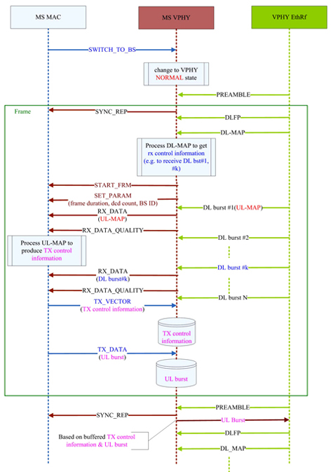
在通訊協定軟體的開發階段初期,常常會出現要開發媒體存取控制(MAC)層軟體時,卻仍未有實際可供運作的實體層,此時,雖可先將與實體層間的介面定義完備,並以此為基準開發出MAC層軟體,但開發中期仍會面臨無實體層平台可供操作,使得整體性的功能測試無法進行。
》想看更多內容?快來【免費加入會員】【登入會員】,享受更多閱讀文章的權限喔!
標籤
相關文章

簡化最大功率點追蹤 DPPM線性電源控制器出線

2008 年 07 月 29 日

產品規格無所適從 各國積極研擬LED照明標準

2008 年 08 月 04 日

LED照明系統創新設計知易行難

2010 年 02 月 08 日

備妥應變措施 智慧工廠聯網安全免煩惱

2019 年 04 月 28 日

善用MCU週邊功能 混合式電源開發輕鬆達陣

2022 年 08 月 14 日

直流充電樁產線測試不可少 ATS確保產品穩定(1)

2024 年 03 月 06 日
前一篇
QuickLogic標準產品針對Netbook/MID設計
下一篇
節能效率再提升 混合式FPGA綠化工業電機